About the B2B hub queue
This interface is for B2B e-Hub An electronic information exchange platform facilitating B2B Communications. recipients using the API Protocol An AEMO API delivery method. to manage and acknowledge B2B Business-to-Business. Generic term used to refer to defined business-to-business interactions between participants; excludes interactions between a participant and market systems such as MSATS. Messages.The B2B Hub Queue reflects queued messages in the B2B e-Hub Consists of the API Portal and the API Gateway for both electricity and gas. API Gateway Part of AEMO's API -e-Hub used by participants and AEMO to push or pull messages using RESTful APIs. Some APIs are accessible over the internet and MarketNet. only. Participants can only view their own B2B Hub Queue.
This interface does not support the FTP Protocol B2B messages, see B2B Inbox on page 1.
B2B Recipients can:
- View all e-hub queued B2B retail transaction messages.
- Download an aseXML A standard for energy transactions in XML. A set of schemas and usage guidelines that define how data should be exchanged under FRC in the gas and electricity industries in Australia. retail transaction message.
- Acknowledge a B2B retail transaction message and remove it from their queue.
Figure 166 Manage Recipient transaction messages
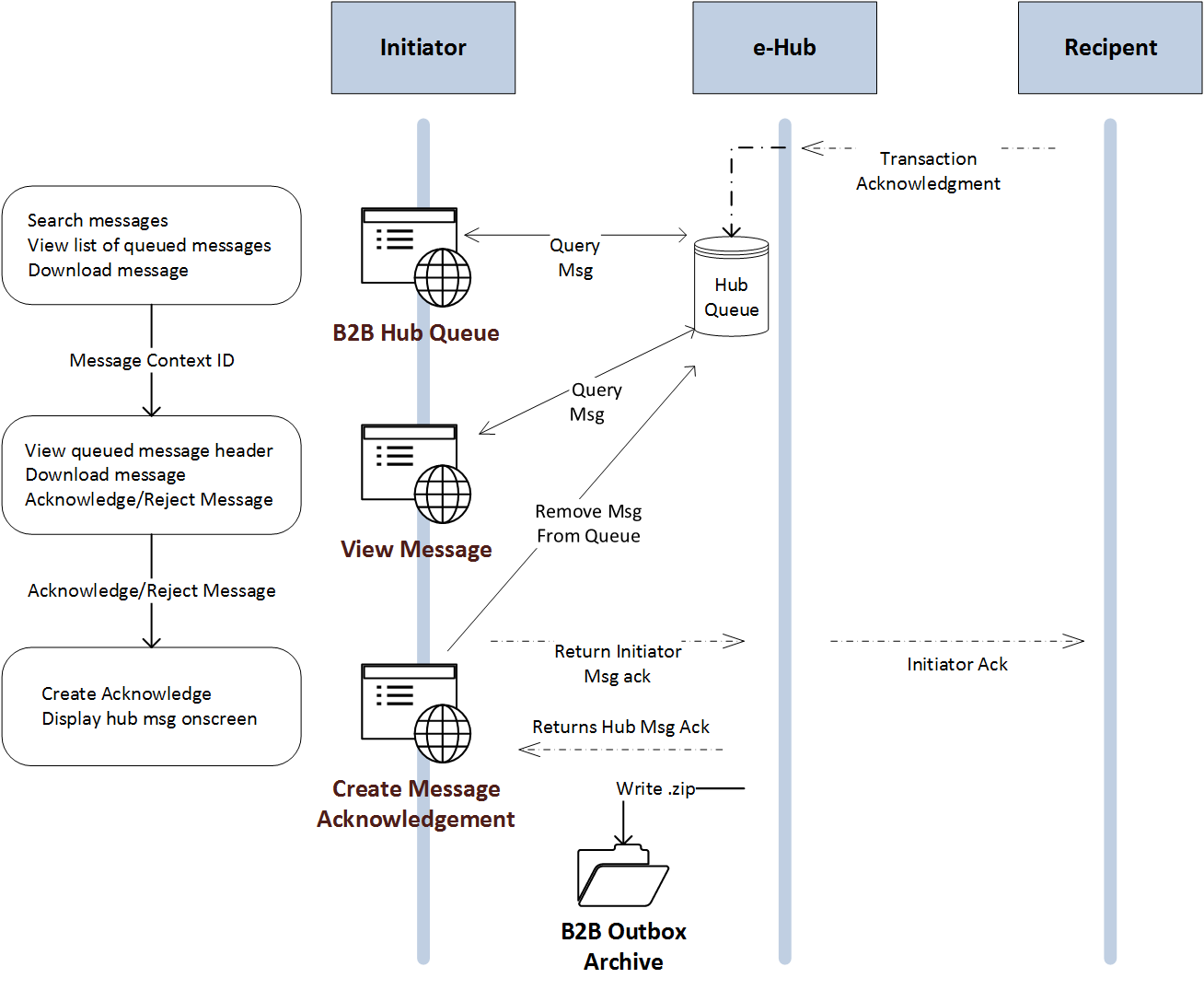
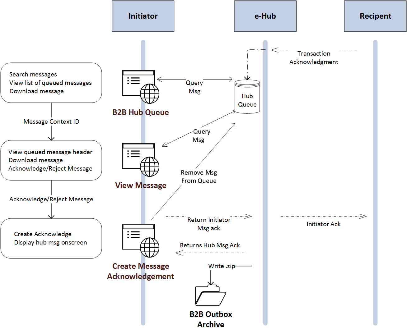
B2B Initiators can:
- View all e-hub queued B2B retail transaction acknowledgements.
- Download an aseXML B2B retail transaction acknowledgement.
- Download an aseXML message acknowledgement.
- Delete a message acknowledgement from their queue.
- Acknowledge a B2B retail transaction acknowledgement and remove it from their queue.
Figure 167 Manage Initiator transaction messages
B2B hub queue user rights access
For access to the B2B Hub Queue, Participant Administrators select the B2B Hub Queue entity in the Administration >Maintain Rights menu.